Показать сообщение отдельно
Старый 04.12.2010, 12:30   #84
pax
Unity/C# кодер
 
Аватар для pax
 
Регистрация: 03.10.2005
Адрес: Россия, Рязань
Сообщений: 7,568
Написано 3,006 полезных сообщений
(для 5,323 пользователей)
Ответ: Визуальный редактор логики для Unity

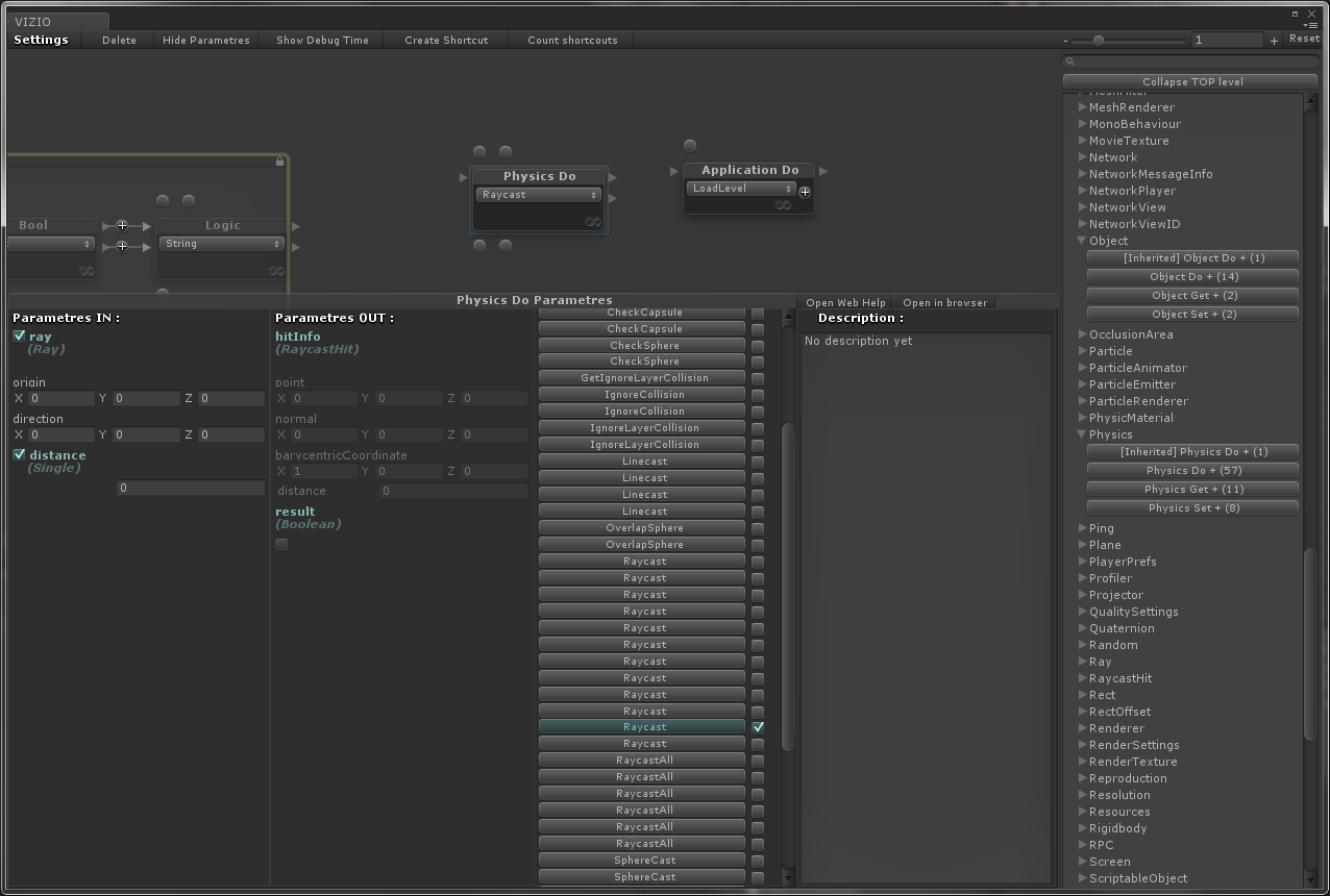
Сгенерировали почти весь функционал UnityEngine (кроме операторов). Получилось ~6000 блоков операций. В них входят операции взятия значения (Get-блоки), операции установки значения (Set-блоки), функциональные операции (Do-блоки), сравнение значений энамов и построители переменных флагов через bool-флаги (тоже в виде Do-блоков).

Структура практически такая же как в справке Unity
Миниатюры
Нажмите на изображение для увеличения
Название: VizioWindow.png
Просмотров: 1419
Размер:	135.1 Кб
ID:	12006  
__________________
Blitz3d to Unity Wiki
(Offline)
 
Ответить с цитированием