 |
| Unity Мультиплатформенный инструмент для разработки игр |
27.03.2011, 14:13
|
#136
|
|
Unity/C# кодер
Регистрация: 03.10.2005
Адрес: Россия, Рязань
Сообщений: 7,568
Написано 3,006 полезных сообщений (для 5,323 пользователей)
|
Ответ: Визуальный редактор логики для Unity
Да, сейчас достаточно мало высокоуровневых блоков, согласен. Вдвоем писать и блоки и сам редактор да еще на еду зарабатывать не просто. Через какое-то время после выхода пользователи сами начнут писать блоки, как это уже случилось с iTween http://forum.antares-universe.com/itween-t254.html
Примерно к релизу мы добавим контейнеры, в которые можно будет упаковать данный граф как один блок, который получит название Load Texture And Apply It To Object Material, и тебе уже будет понятно как он работает
Примерно первого апреля мы планируем загрузить бетаверсию на Asset Store с предзаказной ценой в $100. Релиз выйдет где-то через месяц после публикации.
UPD: тут еще не очень понятно потому, что не видно настроек каждого блока 
|
|
(Offline)
|
|
|
Сообщение было полезно следующим пользователям:
|
|
27.03.2011, 15:09
|
#137
|
|
Дэвелопер
Регистрация: 21.11.2009
Сообщений: 1,701
Написано 658 полезных сообщений (для 1,963 пользователей)
|
Ответ: Визуальный редактор логики для Unity
В комментарии грубейшая ошибка - "It is have light green color" (выделенное красным лишнее). Это я к тому, что в самом VIZIO они тоже могут быть, стоит проверить.
|
|
(Offline)
|
|
|
Сообщение было полезно следующим пользователям:
|
|
02.04.2011, 08:13
|
#138
|
|
Оператор ЭВМ
Регистрация: 16.06.2010
Сообщений: 44
Написано 17 полезных сообщений (для 34 пользователей)
|
Ответ: Визуальный редактор логики для Unity
Мы вышли в Открытую Бету.
http://u3d.as/1CJ
Последний раз редактировалось pax, 02.04.2011 в 14:44.
|
|
(Offline)
|
|
|
Сообщение было полезно следующим пользователям:
|
|
02.04.2011, 12:17
|
#139
|
|
Знающий
Регистрация: 09.10.2009
Сообщений: 340
Написано 37 полезных сообщений (для 61 пользователей)
|
Ответ: Визуальный редактор логики для Unity
Поздравляю  Удачи вам!)
|
|
(Offline)
|
|
|
Сообщение было полезно следующим пользователям:
|
|
02.04.2011, 12:40
|
#140
|
|
Unity/C# кодер
Регистрация: 03.10.2005
Адрес: Россия, Рязань
Сообщений: 7,568
Написано 3,006 полезных сообщений (для 5,323 пользователей)
|
Ответ: Визуальный редактор логики для Unity
Все желающие могут скачать бесплатную триальную версию, которая будет работать до мая по ссылке в Asset Store.
|
|
(Offline)
|
|
02.04.2011, 19:55
|
#141
|
|
Разработчик
Регистрация: 19.05.2009
Адрес: Россия Иркутская область
Сообщений: 350
Написано 51 полезных сообщений (для 66 пользователей)
|
Ответ: Визуальный редактор логики для Unity
А не подскажите где скачать этот Визуальный редактор?? 
__________________
|
|
(Offline)
|
|
02.04.2011, 20:04
|
#142
|
|
Unity/C# кодер
Регистрация: 03.10.2005
Адрес: Россия, Рязань
Сообщений: 7,568
Написано 3,006 полезных сообщений (для 5,323 пользователей)
|
Ответ: Визуальный редактор логики для Unity
138 пост, по ссылке найдешь ссылку на триальную версию 
|
|
(Offline)
|
|
|
Сообщение было полезно следующим пользователям:
|
|
09.04.2011, 14:16
|
#143
|
|
Unity/C# кодер
Регистрация: 03.10.2005
Адрес: Россия, Рязань
Сообщений: 7,568
Написано 3,006 полезных сообщений (для 5,323 пользователей)
|
Ответ: Визуальный редактор логики для Unity
Засветились немного
http://blogs.unity3d.com/2011/04/06/...y-asset-store/
Подумываем сделать бесплатную версию для некоммерческого использования с баннером...
|
|
(Offline)
|
|
04.05.2011, 00:40
|
#144
|
|
Unity/C# кодер
Регистрация: 03.10.2005
Адрес: Россия, Рязань
Сообщений: 7,568
Написано 3,006 полезных сообщений (для 5,323 пользователей)
|
Ответ: Визуальный редактор логики для Unity
Редактор наш стал бесплатным для некоммерческого использования!
Скачать можно по ссылке вот с этой страницы: http://u3d.as/1CJ
PS: из отличий - банер при начале использования визуального кода (походий на банер бесплатной Unity) + напоминание в редакторе. С дальнейшими обновлениями будут некоторые ограничения по функциональности (к релизу мы планируем сделать контейнеры в коде, их в бесплатной версии не будет. Может еще чего, не знаю пока...)
|
|
(Offline)
|
|
02.06.2011, 18:08
|
#145
|
|
Unity/C# кодер
Регистрация: 03.10.2005
Адрес: Россия, Рязань
Сообщений: 7,568
Написано 3,006 полезных сообщений (для 5,323 пользователей)
|
Ответ: Визуальный редактор логики для Unity
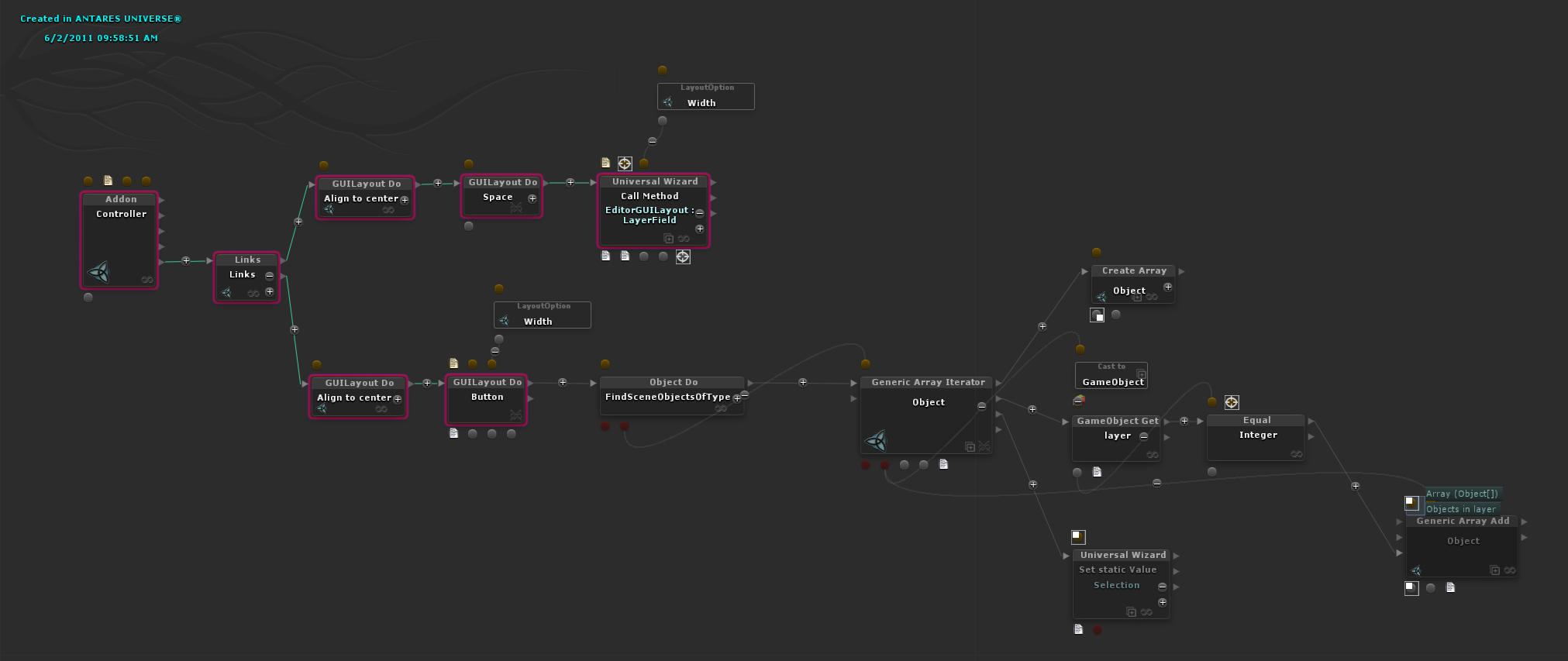
Проект развивается. После публикации на Asseyt Store было 18 обновлений. Одной из последних фишек является возможность создания аддонов к редактору Unity визуальным кодом.
В аттаче скрин аддона выполняющего выделение объектов в выбранном слое и его граф.
Последний раз редактировалось pax, 02.06.2011 в 19:40.
|
|
(Offline)
|
|
|
Эти 4 пользователя(ей) сказали Спасибо pax за это полезное сообщение:
|
|
15.06.2011, 21:46
|
#146
|
|
Unity/C# кодер
Регистрация: 03.10.2005
Адрес: Россия, Рязань
Сообщений: 7,568
Написано 3,006 полезных сообщений (для 5,323 пользователей)
|
Ответ: Визуальный редактор логики для Unity
Вот такие графы бывают у наших пользователей:

|
|
(Offline)
|
|
|
Сообщение было полезно следующим пользователям:
|
|
16.06.2011, 13:33
|
#147
|
|
Unity/C# кодер
Регистрация: 03.10.2005
Адрес: Россия, Рязань
Сообщений: 7,568
Написано 3,006 полезных сообщений (для 5,323 пользователей)
|
Ответ: Визуальный редактор логики для Unity
Нас уже успели взлоамть)
Правда на текущий момент актуальна версия 1.20(beta)
|
|
(Offline)
|
|
|
Эти 2 пользователя(ей) сказали Спасибо pax за это полезное сообщение:
|
|
16.06.2011, 14:23
|
#148
|
|
Unity/C# кодер
Регистрация: 03.10.2005
Адрес: Россия, Рязань
Сообщений: 7,568
Написано 3,006 полезных сообщений (для 5,323 пользователей)
|
Ответ: Визуальный редактор логики для Unity
Хочется кое чего показать
|
Скрытый текст (вы должны войти под своим логином или зарегистрироваться и иметь 25 сообщение(ий)):
У вас нет прав, чтобы видеть скрытый текст, содержащийся здесь.
|
|
|
(Offline)
|
|
|
Эти 3 пользователя(ей) сказали Спасибо pax за это полезное сообщение:
|
|
19.06.2011, 00:01
|
#149
|
|
ПроЭктировщик
Регистрация: 15.06.2011
Сообщений: 111
Написано 2 полезных сообщений (для 3 пользователей)
|
Ответ: Визуальный редактор логики для Unity
Редактор дико напоминает playmaker. 
|
|
(Offline)
|
|
19.06.2011, 02:39
|
#150
|
|
Unity/C# кодер
Регистрация: 03.10.2005
Адрес: Россия, Рязань
Сообщений: 7,568
Написано 3,006 полезных сообщений (для 5,323 пользователей)
|
Ответ: Визуальный редактор логики для Unity
скорее Virtools, а playmaker'у курит в стороне 
|
|
(Offline)
|
|
Ваши права в разделе
|
Вы не можете создавать темы
Вы не можете отвечать на сообщения
Вы не можете прикреплять файлы
Вы не можете редактировать сообщения
HTML код Выкл.
|
|
|
Часовой пояс GMT +4, время: 12:17.
|