 |
12.08.2012, 22:43
|
#406
|
|
Знающий
Регистрация: 18.02.2008
Сообщений: 276
Написано 121 полезных сообщений (для 299 пользователей)
|
Ответ: axelynx
1) Что-то не то с axelynx::Camera::ST_LEFT_HANDLE. Если его установить, то вижу только черный экран.
2) SetVerticesTexCoords() ругается: "Нарушение прав доступа при чтении". Видимо в memcpy указан размер vec3 вместо vec2.
3) axelynx::quat::ToMat3 возвращает пустую матрицу.
4) Предлагаю в axelynx::quat добавить методы:
axisX() { return vec3( 1 - 2*y*y - 2*z*z, 2*x*y - 2*z*w, 2*x*z + 2*y*w ); }
axisY() { return vec3( 2*x*y + 2*z*w, 1 - 2*x*x - 2*z*z, 2*y*z - 2*x*w ); }
axisZ() { return vec3( 2*x*z - 2*y*w, 2*y*z + 2*x*w, 1 - 2*x*x - 2*y*y ); }
5) При создании своего окна требуются ли дополнительные действия кроме нижеприведенных?
axelynx::Window::SystemHandle handle( MySystemHandle );
Engine *eng = Engine::Init();
Window *wnd = eng->ApplyWindow( &handle, 32, 0 );
while( MyUpdateWindow() /* Обработка сообщений окна */ ) {
/* ... Render */
wnd->Flip( false ); /* false - отключение обработки сообщений двиком? */
}
|
|
(Offline)
|
|
|
Сообщение было полезно следующим пользователям:
|
|
13.08.2012, 21:33
|
#407
|
|
☭
Регистрация: 26.09.2006
Сообщений: 6,035
Написано 1,474 полезных сообщений (для 2,707 пользователей)
|
Ответ: axelynx
|
1) Что-то не то с axelynx::Camera::ST_LEFT_HANDLE. Если его установить, то вижу только черный экран.
|
странно. у меня работало.
|
2) SetVerticesTexCoords() ругается: "Нарушение прав доступа при чтении". Видимо в memcpy указан размер vec3 вместо vec2.
|
спасибо. надо посмотреть.
\\правка - так и есть
|
3) axelynx::quat::ToMat3 возвращает пустую матрицу.
|
странно. эта штука работает в сэмплах.
возможно после последних правок что-то слетело.
|
4) Предлагаю в axelynx::quat добавить методы:
|
спасибо. нужные методы. добавлю.
|
5) При создании своего окна требуются ли дополнительные действия кроме нижеприведенных?
|
эм. может отвалиться ввод, поведение при сворачивани-разворачивании, и еще что-то. тебе так уж нужна своя обработка сообщений? я думаю лучше оставлять очередь обработки сообщений движку. хотя по идее - должно работать.
|
|
(Offline)
|
|
13.08.2012, 22:00
|
#408
|
|
Знающий
Регистрация: 18.02.2008
Сообщений: 276
Написано 121 полезных сообщений (для 299 пользователей)
|
Ответ: axelynx
Сообщение от HolyDel
эм. может отвалиться ввод, поведение при сворачивани-разворачивании, и еще что-то. тебе так уж нужна своя обработка сообщений? я думаю лучше оставлять очередь обработки сообщений движку. хотя по идее - должно работать.
|
Я именно из-за ввода и делаю свою обработку событий, т.к. нужен более полный доступ к нему. В общем-то, все прекрасно работает, просто хотел узнать, требуются ли какие-нибудь дополнительные действия.
|
|
(Offline)
|
|
20.08.2012, 20:05
|
#409
|
|
☭
Регистрация: 26.09.2006
Сообщений: 6,035
Написано 1,474 полезных сообщений (для 2,707 пользователей)
|
Ответ: axelynx
|
1) axelynx::MouseY(), axelynx::MouseX() возвращают координаты относительно окна, а axelynx::SetMousePos() устанавливает координаты глобально. Как-то не сходится.
|
пофиксил. теперь везде используются локальные координаты.
2) _surface->Resize( tris, verts )
CreateSurface( verts, tris )
Параметры поменяны местами. Не страшно, но сначала не заметил и получил ошибку.
|
пофиксил. теперь везде сначала указывается число вершин.
|
3) Установка вершин списками работает, но еще бы и индексы вершин треугольников так задать.
|
теперь можно задавать.
|
1) Что-то не то с axelynx::Camera::ST_LEFT_HANDLE. Если его установить, то вижу только черный экран.
|
там, оказывается, рендерятся бекфейсы. это я тоже пофиксил.
|
2) SetVerticesTexCoords() ругается: "Нарушение прав доступа при чтении". Видимо в memcpy указан размер vec3 вместо vec2.
|
пофиксил
|
4) Предлагаю в axelynx::quat добавить методы:
|
добавил.
|
|
(Offline)
|
|
|
Эти 3 пользователя(ей) сказали Спасибо HolyDel за это полезное сообщение:
|
|
22.08.2012, 20:11
|
#410
|
|
Знающий
Регистрация: 18.02.2008
Сообщений: 276
Написано 121 полезных сообщений (для 299 пользователей)
|
Ответ: axelynx
При использовании _font->Draw() текст криво отображается:
_canvas->SetBlendMode( axelynx::BM_ALPHA );
_canvas->SetRotate( 0 );
_canvas->SetColor( .4, .8, .6 );
_font->StartDraw( _canvas );
_canvas->SetPosition( 10, 50 );
_font->Draw( _canvas, L"DIP: 14" );
_font->EndDraw();
_canvas->Text( 10, 70, L"DIP: 15" );
И положение текста по оси Y не верное: если указать Y=30 и менее, то текст уходит вверх за край экрана
ЗЫ. Когда предполагается выход версии под линукс?
|
|
(Offline)
|
|
|
Эти 2 пользователя(ей) сказали Спасибо wolfhound512 за это полезное сообщение:
|
|
22.08.2012, 20:21
|
#411
|
|
☭
Регистрация: 26.09.2006
Сообщений: 6,035
Написано 1,474 полезных сообщений (для 2,707 пользователей)
|
Ответ: axelynx
|
ЗЫ. Когда предполагается выход версии под линукс?
|
под линукс на данный момент не работают фритайп-шрифты и theora видео. остальное работает.
+ я не знаю пока как мне собрать deb пакет.
просто выложить хидеры и so-шки чтобы можно собирать версии под линукс я могу и щас. но это не спортивно. хочу sudo apt-get axelynx.
вывод текста пачками (StartDraw / EndDraw давно не проверял), спасибо за находку ошибки
ппц баг. похоже он был всегда. но так как я текст выводил мелко - то тупо его не замечал.
нашел еще один баг с текстом - что бралась по краям буквы текстура с соседней буквы. и получались иногда некрасивые вертикальные полоски. ети два бага тоже пофиксил.
Последний раз редактировалось HolyDel, 22.08.2012 в 22:51.
|
|
(Offline)
|
|
22.08.2012, 22:53
|
#412
|
|
Знающий
Регистрация: 18.02.2008
Сообщений: 276
Написано 121 полезных сообщений (для 299 пользователей)
|
Ответ: axelynx
Еще вопрос: текстурные координаты считаются от правого нижнего края изображения - это ошибка или в ОГЛ так заведено?
|
|
(Offline)
|
|
22.08.2012, 22:59
|
#413
|
|
☭
Регистрация: 26.09.2006
Сообщений: 6,035
Написано 1,474 полезных сообщений (для 2,707 пользователей)
|
Ответ: axelynx
в ОГЛ так заведено - но во всяких прямоугольниках и прочем 2д я инвертировал это. чтобы считалось от правого верхнего края. если где-то считается от правого нижнего - то это ошибка.
естественно, для пользовательских фигур этого нет. там надо учитывать, что по огл считает стартовым именно нижний левый угол. и при рендере в текстуру это надо учитывать тоже, да.
немного посидел над профайлером и увеличил скорость вывода статического текста (через StartDraw / EndDraw) на 30%.
|
|
(Offline)
|
|
23.08.2012, 00:27
|
#414
|
|
.
Регистрация: 05.08.2006
Сообщений: 10,429
Написано 3,454 полезных сообщений (для 6,863 пользователей)
|
Ответ: axelynx
С правого верхнего? А не с левого верхнего обычно?
|
|
(Offline)
|
|
|
Сообщение было полезно следующим пользователям:
|
|
23.08.2012, 01:04
|
#415
|
|
☭
Регистрация: 26.09.2006
Сообщений: 6,035
Написано 1,474 полезных сообщений (для 2,707 пользователей)
|
Ответ: axelynx
ой. конечно с левого. и верхнего и нижнего, но левого.
|
|
(Offline)
|
|
|
Эти 2 пользователя(ей) сказали Спасибо HolyDel за это полезное сообщение:
|
|
23.08.2012, 22:06
|
#416
|
|
Мастер
Регистрация: 09.05.2010
Адрес: Самара
Сообщений: 1,083
Написано 254 полезных сообщений (для 533 пользователей)
|
Ответ: axelynx
слушай, каким и как ты пользуешься профайлером?
пробовал какими то стандартными средствами студии, толи не понял, толи отстой непонятный... можешь ссылку кинуть на то чем ты пользуешься
|
|
(Offline)
|
|
23.08.2012, 22:16
|
#417
|
|
☭
Регистрация: 26.09.2006
Сообщений: 6,035
Написано 1,474 полезных сообщений (для 2,707 пользователей)
|
Ответ: axelynx
стандартным профайлером 2012-й студии. intrusive режим. быстро и качественно. не реклама.
|
|
(Offline)
|
|
|
Эти 2 пользователя(ей) сказали Спасибо HolyDel за это полезное сообщение:
|
|
23.08.2012, 22:32
|
#418
|
|
Мастер
Регистрация: 09.05.2010
Адрес: Самара
Сообщений: 1,083
Написано 254 полезных сообщений (для 533 пользователей)
|
Ответ: axelynx
хм.. спасибо, я 2012 еще в глаза не видел если честно =)
|
|
(Offline)
|
|
23.08.2012, 22:43
|
#419
|
|
☭
Регистрация: 26.09.2006
Сообщений: 6,035
Написано 1,474 полезных сообщений (для 2,707 пользователей)
|
Ответ: axelynx
ну он на самом деле такой-же и в 2010-й практически ))
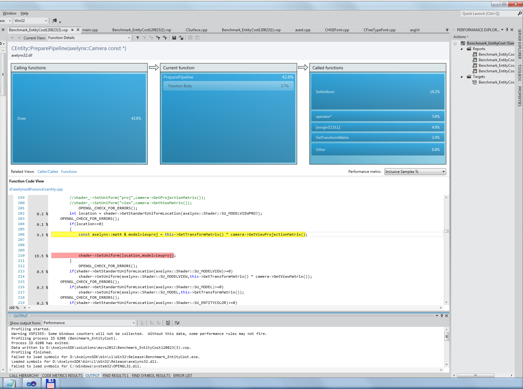
вроде все что нужно в нем есть:

|
|
(Offline)
|
|
|
Эти 2 пользователя(ей) сказали Спасибо HolyDel за это полезное сообщение:
|
|
26.08.2012, 15:28
|
#420
|
|
☭
Регистрация: 26.09.2006
Сообщений: 6,035
Написано 1,474 полезных сообщений (для 2,707 пользователей)
|
Ответ: axelynx
перевел перемножение матриц на SSE. правда серьезного прироста производительности это не дало.
|
|
(Offline)
|
|
|
Эти 2 пользователя(ей) сказали Спасибо HolyDel за это полезное сообщение:
|
|
Ваши права в разделе
|
Вы не можете создавать темы
Вы не можете отвечать на сообщения
Вы не можете прикреплять файлы
Вы не можете редактировать сообщения
HTML код Выкл.
|
|
|
Часовой пояс GMT +4, время: 13:23.
|